NIRPS Calibration
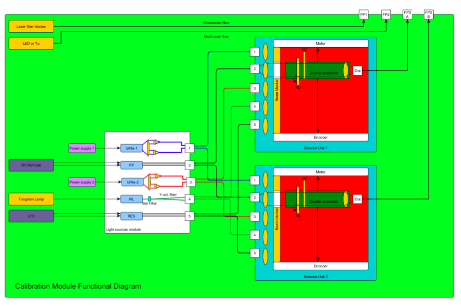
The calibration system is unit that contains all light sources ( described below), controllers and injection optics. The light is transmitted via optical fibers. This unit has its own control module for the various lamps and lasers power supplies. The whole calibration unit will be fitted into a standard rack and is composed of the following elements:
- 2 identical modules named selector unit 1 and 2
- Lamps for calibration sources
- Electronics
- Fiber connections
- Standard cabinet with airflow and water cooling system
The calibration module will provide 4 calibrations sources. Two sources are classical calibration sources for spectrograph. Two other sources are used by the Adaptive Optics system. Below is a diagram of the NIRPS front-end showing where the 4 sources are injected in the front-end optical train:

Light sources available
FP1
- Point source Angular size <l/2D
- Spectrum: see below
- Spectral flatness: –
- Power Sufficient to drive the adaptive optics system at 1000fps with 1000e-/frame/sub-ap in the 700-950nm range
- Needs a narrow line in the 950-1800nm range with low enough power to NOT saturate the guide camera sensor in 0.1s
- Monomode fiber coupled to the folded Cassegrain focus in the NIRPS front end
FP2
- Point source Angular size <l/2d (d = diameter of the microlenses)
- Spectrum: 700-950nm
- Spectral flatness: not important Power ≥ 1000e-/frame/sub-ap @1000fps
- Multimode fiber coupled to the wavefront sensor intermediate focus NIRPS front end
FP3 – White lamp
- Spectrum: 950-1850 nm
- Spectral flatness between spectral orders < 4 (goal) and < 8 (max)
- No sharp feature in the spectrum smaller than 1 nm
- Power: adjustable so that it barely saturates the spectrograph detector in a science exposure.
- S/N per extracted pixel > 200 for single exposure
- Exposure time between 5 and 100 sec (goal)
FP3 – Spectral lamp
- Spectrum: 950-1850 nm
- Sufficient density of spectral lines with high dynamics to reach photon noise < 0.5 m/s with multiples exposure
- Two Hollow-Cathode Lamps (UrNe + UrAr or ThAr)
- Power: adjustable so that it barely saturates the spectrograph detector in a science exposure.
- Exposure time in between 5 and 300 sec (goal) for calibration
- Exposure time from 10 to 1800 sec for simultaneous exposure

Functional diagram of the calibration module